Administracja systemem ISOF

Moduł do administracji systemem ISOF pozwala na wprowadzenie danych ogólnych związanych z organizacją, funkcjonowaniem oraz działaniem systemu dla danej firmy. Umożliwia określenie struktury organizacyjnej firmy, definicję użytkowników i zarządzanie uprawnieniami.

  • Zarządzanie systemem
  • Optymalizacja procesów
  • Bezpieczeństwo danych
  • Elastyczność
  • Raporty
  • Analizy
  • Integracje
  • Wsparcie
Rejestry

Uruchom demo

30 dni bezpłatnie · Bez żadnych zobowiązań

Wpisz imię i nazwisko.
Wpisz nazwę firmy.
Wpisz prawidłowy adres e-mail.
Wpisz nr telefonu (min. 9 cyfr).

Wyrażam zgodę na:

Funkcjonalność

Rozwiązania

Administracja systemem ISOF

Administracja systemem ISOF zapewnia skuteczne zarządzanie uprawnieniami użytkowników, bezpieczeństwo danych oraz kontrolę dostępu w celu ochrony i monitorowania systemu.

Administracja modułami

Administracja modułami w systemie ISOF obejmuje m.in.: definiowanie struktury organizacyjnej firmy, kopie bezpieczeństwa, administrację EDI, DMS, CRM, Portal, CTI, sklep oraz rachunkowość.

Administracja w systemie ISOF-ERP

Moduł zapewnia

  • Definiowanie i kontrolowanie dostępu do poszczególnych funkcji systemu,
  • Ochronę danych przed nieautoryzowanym dostępem,
  • Ścisłe kontrolowanie, kto i w jaki sposób może korzystać z systemu,
  • Śledzenie działań użytkowników w systemie,
  • Automatyzację procesów administracyjnych i zarządzania uprawnieniami,
  • Generowanie raportów z aktywności użytkowników,
  • Audytowanie i analizowanie uprawnień oraz aktywności użytkowników.
Image dots
Image dots

Poznaj funkcje systemu ISOF

Odkryj możliwości nowoczesnego systemu ERP - wystarczy jedno kliknięcie, aby uruchomić demo!

Laptop ISOF DEMO
Administrator
9

miesięcznie za użytkownika

Cennik

Korzyści

Poznaj zalety

  • Łatwe administrowanie użytkownikami i grupami,
  • Szybkie nadawanie, modyfikacja i odbieranie uprawnień,
  • Dokładne raportowanie nadanych uprawnień, dostępu do modułów i funkcji systemowych i zdarzeń,
  • Efektywne zarządzanie rolami i przypisywaniem uprawnień w systemie,
  • Ergonomiczny i wygodny system nadawania uprawnień użytkownikom i grupom,
  • Zintegrowana obsługa funkcji administracyjnych systemu,
  • Możliwość śledzenia działań użytkowników i administracji systemu,
  • Intuicyjny i przyjazny interfejs upraszczający zarządzanie systemem i zwiększający efektywność pracy administratorów.
Image dots
Image dots

Administracja systemem

Konfiguracje

Moduł administracji systemem ISOF oferuje zarządzanie użytkownikami, jednostkami, magazynami, danymi firmy, słownikami i parametrami systemowymi oraz rejestrem zdarzeń, co zapewnia pełną kontrolę i konfigurację systemu.

Wszystkie funkcje związane z przygotowaniem (parametryzacją) systemu do pracy oraz jego eksploatacją zostały pogrupowane funkcjonalnie, umożliwiając łatwe zarządzanie systemem.

Administracja systemem
users-gear-right align-justify-left

Rozwiązania modułu

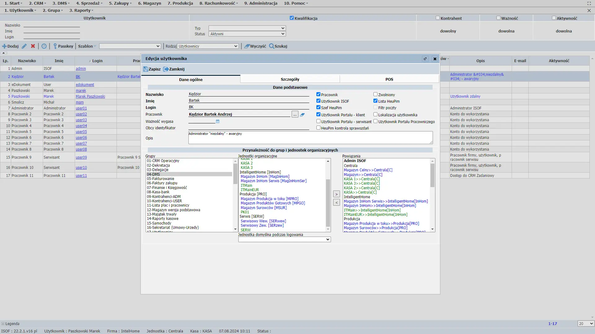
  • Funkcje do zarządzania użytkownikami i grupami umożliwiają zarejestrowanie, modyfikację lub wycofanie użytkownika systemu. Pozwalają na wprowadzenie wszystkich danych użytkownika, nadanie uprawnień, przyporządkowanie do jednostek organizacyjnych firmy. Możliwe jest również definiowanie grup użytkowników oraz nadawanie grupom określonych uprawnień.

    Dostępne są również raporty pokazujące jakie uprawnienia posiadają użytkownicy oraz w ramach jakich modułów i funkcji.

  • W pierwszej kolejności definiowana jest struktura organizacyjna firmy. Struktura ta może być drzewiasta, tzn. zdefiniować można kilka poziomów organizacyjnych firmy, tzw. jednostek organizacyjnych. W ramach jednostek definiowane są kasy oraz magazyny wraz z podstawowymi danymi.

    Aby skorzystać z funkcji magazynowych, należy w pierwszej kolejności zdefiniować magazyny używane w firmie w ramach jednostek organizacyjnych oraz określić opcje pracy z magazynami. Funkcje administracyjne pozwalają ustawić następujące parametry wykorzystywane w pracy magazynu: nazwy cen używane w systemie (np. hurtowa, detaliczna, specjalna), stawki VAT, uprawnienia dostępu do poszczególnych magazynów - każdy użytkownik operujący na danych związanych z jednym z magazynów musi być zarejestrowany i mieć nadane uprawnienia dostępu do funkcji obsługujących wybrane magazyny. Ustalić można również zakres danych pokazywanych na poszczególnych dokumentach i zestawieniach magazynowych. Możliwe jest także określenie struktury rozmieszczenia towarów w magazynie.

  • Dane firmy oraz właścicieli są definiowane w ramach funkcji administracji systemu. Dane te są pobierane automatycznie do dokumentów wystawianych w systemie (m.in. sprzedaż, zakupy i inne) oraz do deklaracji podatkowych i różnych zestawień.

  • Funkcjonalność pozwala na definicję elementów słowników wykorzystywanych w różnych modułach. Dostępna jest również funkcjonalność pozwalająca na definicję różnych parametrów systemowych sterujących pracą systemu i wpływających na jego działanie. Można również ustalić typy dokumentów używanych w systemie oraz skonfigurować wydruki wszystkich dokumentów oraz wielu zestawień.

  • Rejestr zdarzeń systemowych pokazuje szczegółowo większość operacji wykonywanych w systemie ISOF, kiedy miały miejsce oraz użytkownika wykonującego operację. Dzięki temu możliwa jest kontrola większości zdarzeń wykonywanych w systemie. Możliwe jest również przygotowanie raportu.

Poznaj funkcje systemu ISOF

Odkryj możliwości nowoczesnego systemu ERP - wystarczy jedno kliknięcie, aby uruchomić demo!

  • 30 dni bezpłatnie
  • Bez żadnych zobowiązań
Demo ekrany

Administracja modułami

Zarządzanie

Administracja modułami
folder-gear-right gears-left

Administracja modułami w systemie ISOF obejmuje kluczowe funkcje, które umożliwiają efektywne zarządzanie różnymi aspektami systemu.

W tym module znajdują się funkcje zarządzania strukturą organizacyjną, kopiami bezpieczeństwa, oraz administracji modułami takimi jak EDI, DMS, CRM, Portal, CTI, sklep i rachunkowość. Każdy z tych modułów oferuje specyficzne funkcje, które wspierają optymalne działanie systemu i zapewniają jego pełną funkcjonalność.

Rozwiązania modułu

  • Administracja CTI zawiera funkcje związane z obsługą automatycznych połączeń telefonicznych w systemie ISOF. Możliwe jest tu wyświetlenie bilingu telefonicznego oraz raportowanie danych kontrahentów w zakresie poprawności zdefiniowanych dla nich numerów telefonicznych. Poprawność danych w bazie oznacza prawidłowe rozpoznawanie kontrahentów przez funkcję odbierającą połączenia telefoniczne.

  • Administracja DMS zawiera funkcje związane z definiowaniem danych i raportowaniem uprawnień do modułu DMS. Można tu zbudować klasyfikację dziesiętną dla dokumentów DMS oraz kategorie i czas życia dokumentów, a także zdefiniować grupy obiegów. Możliwe jest również raportowanie danych o dokumentach i katalogach, stanie archiwizacji, a także uprawnieniach nadanych w module DMS.

Dokumentacje

Baza wiedzy

Wybierz odpowiednią dokumentację i dowiedź się więcej na temat systemu ISOF-ERP

System ISOF-ERP idealny dla:

Filmy

Praktyczne filmy instruktażowe

Nasze filmy instruktażowe zapewniają klarowne i zrozumiałe wyjaśnienia kluczowych funkcji, ułatwiając szybkie i efektywne opanowanie systemu ISOF.

  • Naucz się wystawiać faktury
  • Zintegruj system ISOF z platformami sprzedażowymi
  • Efektywnie korzystaj z obszarów roboczych
  • Wykorzystuj rozbudowane możliwości księgowe systemu
  • Poznawaj funkcje poszczególnych modułów
Filmy Video ISOF
Demo